AI/Agent 4

AI Models Need a Virtual Machine

이번 글은 "AI Models Need a Virtual Machine" 에 대한 내용입니다. 처음 이 글 제목을 보고 이게 무슨 뚱딴지 같은 소리야! 싶었는데요. 사실 AI 어플리케이션을 개발 할 때는 보통 컨테이너나 VM 등을 당연히 많이 사용하기 때문입니다. 근데 자세히 읽어보니 그런 내용은 아닌 것 같았습니다. https://blog.sigplan.org/2025/08/29/ai-models-need-a-virtual-machine/ AI Models Need a Virtual MachineNeural networks are more useful when placed in a suitable, specialized environment.blog.sigplan.org 여기서 말하는 가상화는 VM ..

AI/Agent 2025.09.04

Agent란 무엇일까?

LLM을 비롯한 AI 기술이 굉장히 경쟁적으로 발전하고 있습니다. 이제는 LLM의 역할이 점점 커지는 느낌인데, 이에 대두된 개념이 하나 있습니다. 바로 "Agent"인데요. Agent에 대한 정의는 하는 사람마다 다르긴 합니다. 대표적으로 AWS에서는 이런 정의를 내렸습니다. '인공 지능 에이전트는 환경과 상호 작용하고, 데이터를 수집하고, 데이터를 사용하여 사전 결정된 목표를 달성하기 위해 필요한 작업을 스스로 결정해서 수행할 수 있는 소프트웨어 프로그램입니다' 즉, AI가 주변과 상호작용해서 필요한 데이터를 직접 얻어서 이를 활용할 수 있는 프로그램이라고 간단하게(?) 정의해볼 수 있을 것 같습니다. Agent의 역사는 생각보다 이른 시기에 시작되었다고 합니다. John McCarthy의 195..

AI/Agent 2025.04.19

구글 A2A(Agent to Agent) 발표

구글이 최근 AI 관련해서 엄청난 행보를 이어나가고 있는데요. Gemini 및 Gemma 등 여러 신작을 발표한데에 이어 Agent를 위한 새로운 표준을 발표했는데요. 여기서 의아한 부분이 있죠 여러 회사들이 이미 앤트로픽의 MCP를 채택하고 있는 과정에서 시장을 거스르는 선택을 한 것 같은데요. 이는 이들의 발표를 들어보면 틀린말인 것 같습니다. MCP의 보완재로서 A2A를 공개했다고 하니까요. 이게 무슨 말인지 소개 해보도록 하겠습니다. A2A는 LangChain, Cohere, Salesforce, MongoDB, SAP 등 50여 개 이상의 기업와 함께 에이전트 간의 상호 운용성을 높이기 위한 통신 표준으로, HTTP와 JSON 기반의 기존 웹 기술을 활용하여 여러 에이전트들이 협력하고 정보와 ..

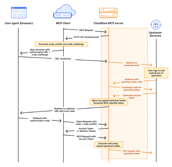
AI/Agent 2025.04.12

MCP 업데이트

안녕하세요. 최근에 MCP가 매우 핫하죠 사실 작년 11월 쯤 출시되었는데(2024.11) 이게 널리 알려진건 최근인 것 같습니다. 사실 Agent가 LLM이 종국적으로 해야할 테스크로 방향성은 정해진 것 같습니다. 그렇게 하기 위해서는 LLM이 외부 데이터 소스와의 통신을 원활하게 할 수 있는 통신 표준이 필요한데 그게 바로 Claude에서 출시한 Model Context Protocol(MCP) 입니다. 기존에 자신들만의 표준을 개발하겠다고 했던 OpenAI 마저도, 이를 포기하고 MCP 를 채택한 것은 MCP가 대세라는 것을 다시 한번 증명하는 일이었습니다. * 오픈AI에 이어 마이크로소프트 역시 이 흐름에 따라 MCP를 자체 에이전트에 사용하겠다고 밝혔습니다. MCP에 대해서 간략히 소개하자면..

AI/Agent 2025.03.29